宝塔面板+Nextcloud搭建教程——可能是目前最优解决方案

个人/企业云盘项目,网上有许多种解决方案。既有像索鸟快传,Cloudreve等主要面向个人用户的项目,也不乏许多如Nextcloud, owncloud, 可道云等优秀的商用项目。

Nextcloud是一个极为优秀的个人/团体/商用网盘解决方案,自发布以来,已经经过了二十多个版本的更新迭代。其前身是owncloud,后期由于创始人对其过于商用化不满,另起炉灶打造了Nextcloud项目。然而,Nextcloud一些设置较为繁琐,且需要手动配置的地方很多。网上现有的教程许多已经过时或不完整,这篇文章将会从零开始指导你部署自己的nextcloud个人云盘

1.下载Nextcloud安装包
访问Nextcloud官网,点击DOWNLOAD SERVER中的 “get ZIP file”

2.安装宝塔环境
如果你是首次使用宝塔面板,请在弹出的窗口中安装LAMP环境。或在软件商店中手动安装以下环境:

Apache2.4
MySQL 8
PHP 7.4
phpMyAdmin 4.7

3.在宝塔面板中新建网站。若是家庭内网环境使用,可直接使用IP地址。若部署在公网服务器上可填写自己申请的域名或公网IP

4.创建网站后,将压缩包解压到网站根目录下。访问域名即可自动进入安装程序。

在下面的存储与数据库中,选择Mysql,在宝塔面板中复制数据库的用户名密码并填写,点击安装按钮。

数据库配置好后,程序可能会自动部署常用应用。受限于国内网络环境的影响,可能无法正常安装此类插件。后期可以进行配置,在这里可以先跳过。

至此,安装部分就已经全部结束了。程序将会自动进入仪表盘

5.PHP配置及扩展安装
进入宝塔面板后台的应用商店,点击已安装的PHP版本,进入PHP配置页面。
点击”安装扩展“,安装以下PHP扩展:

安装在这些扩展需要一些时间,请耐心等待。取决于服务器配置和网速。

安装完成后,进入配置修改界面,将脚本内存限制修改为512MB,上传文件大小建议修改为5000MB以上

进入”配置修改“,Ctrl+F 搜索并在参数output_buffering 前加入一个英文分号

进入”性能调整“页面,并发方案直接修改为16GB方案

6.Nextcloud后台任务配置
在宝塔面板中进入此目录修改文件:

/ect/passwd
# 进入该文件中
# 找到www进行修改,将/sbin /nologin替换为/bin/bash
www:x:1001:1001::/home/www:/bin/bash

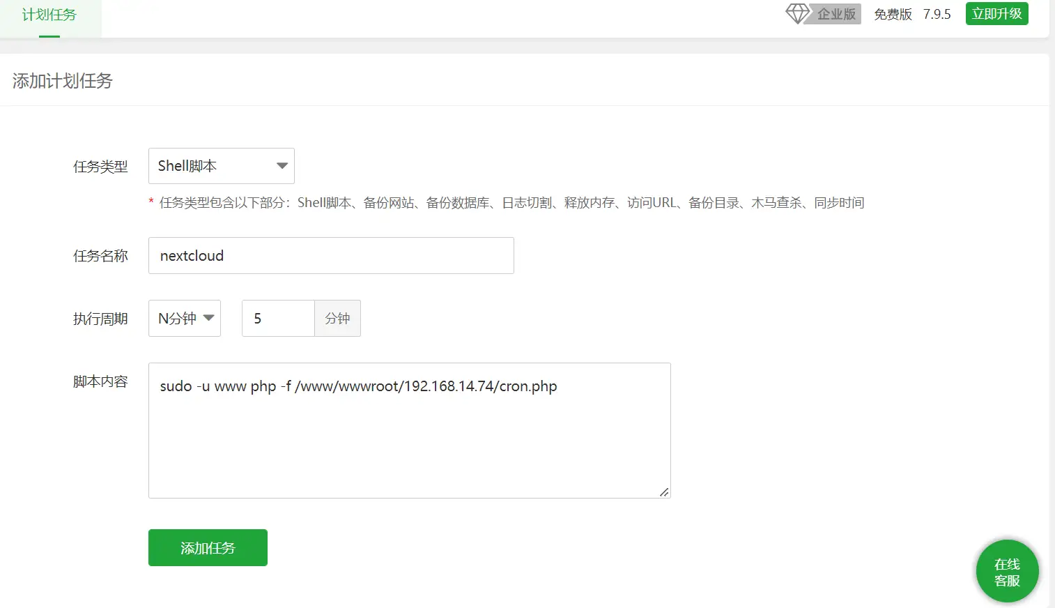
以管理员身份登录Nextcloud后,点击页面右上方的头像,进入Administration settings设置页面。将“基本设置”中的后台任务设置为“Cron”

随后进入宝塔面板中的“计划任务”,新建计划任务。执行周期为每5分钟执行一次

脚本内容如下:

sudo -u www php -f /www/wwwroot/你的站点根目录/cron.php

随后进入软件商店中的php7.4, 在配置文件中加入以下内容:
apc.enable_cli=1

宝塔文件管理,在根目录下搜索php-cli.ini(包含子目录)并删除找到的文件。若未找到任何结果,可直接跳过这一步骤。

在计划任务中立即执行任务,查看日志。若没有任何报错即为配置成功

7.缓存配置
进入网站根目录,找到config文件夹下的config.php 加入以下内容

  'memcache.local' => '\OC\Memcache\APCu',

教程看到这一步,恭喜你!你已经完成了几乎所有配置,可以愉快使用了!
请在php管理中重载配置并重启php服务,更改即可生效

回到Nextcloud后台中的管理/概览页面,完成Nextcloud自检

除了以上错误外,不应该存在其他报错信息。以上报错信息按照程序引导修复即可。

配置过程中遇到了任何问题,请在下方评论区讨论

暂无评论

发送评论 编辑评论

|´・ω・)ノ
ヾ(≧∇≦*)ゝ
(☆ω☆)
(╯‵□′)╯︵┴─┴
 ̄﹃ ̄
(/ω\)
∠( ᐛ 」∠)_
(๑•̀ㅁ•́ฅ)
→_→
୧(๑•̀⌄•́๑)૭
٩(ˊᗜˋ*)و
(ノ°ο°)ノ
(´இ皿இ`)
⌇●﹏●⌇
(ฅ´ω`ฅ)
(╯°A°)╯︵○○○
φ( ̄∇ ̄o)
ヾ(´・ ・`。)ノ"
( ง ᵒ̌皿ᵒ̌)ง⁼³₌₃
(ó﹏ò。)
Σ(っ °Д °;)っ
( ,,´・ω・)ノ"(´っω・`。)
╮(╯▽╰)╭
o(*////▽////*)q
>﹏<
( ๑´•ω•) "(ㆆᴗㆆ)
😂
😀
😅
😊
🙂
🙃
😌
😍
😘
😜
😝
😏
😒
🙄
😳
😡
😔
😫
😱
😭
💩
👻
🙌
🖕
👍
👫
👬
👭
🌚
🌝
🙈
💊
😶
🙏
🍦
🍉
😣
Source: github.com/k4yt3x/flowerhd
颜文字
Emoji
小恐龙
花!
上一篇
下一篇